How to Talk to Anyone - Leil Lowndes
- December 29, 2025
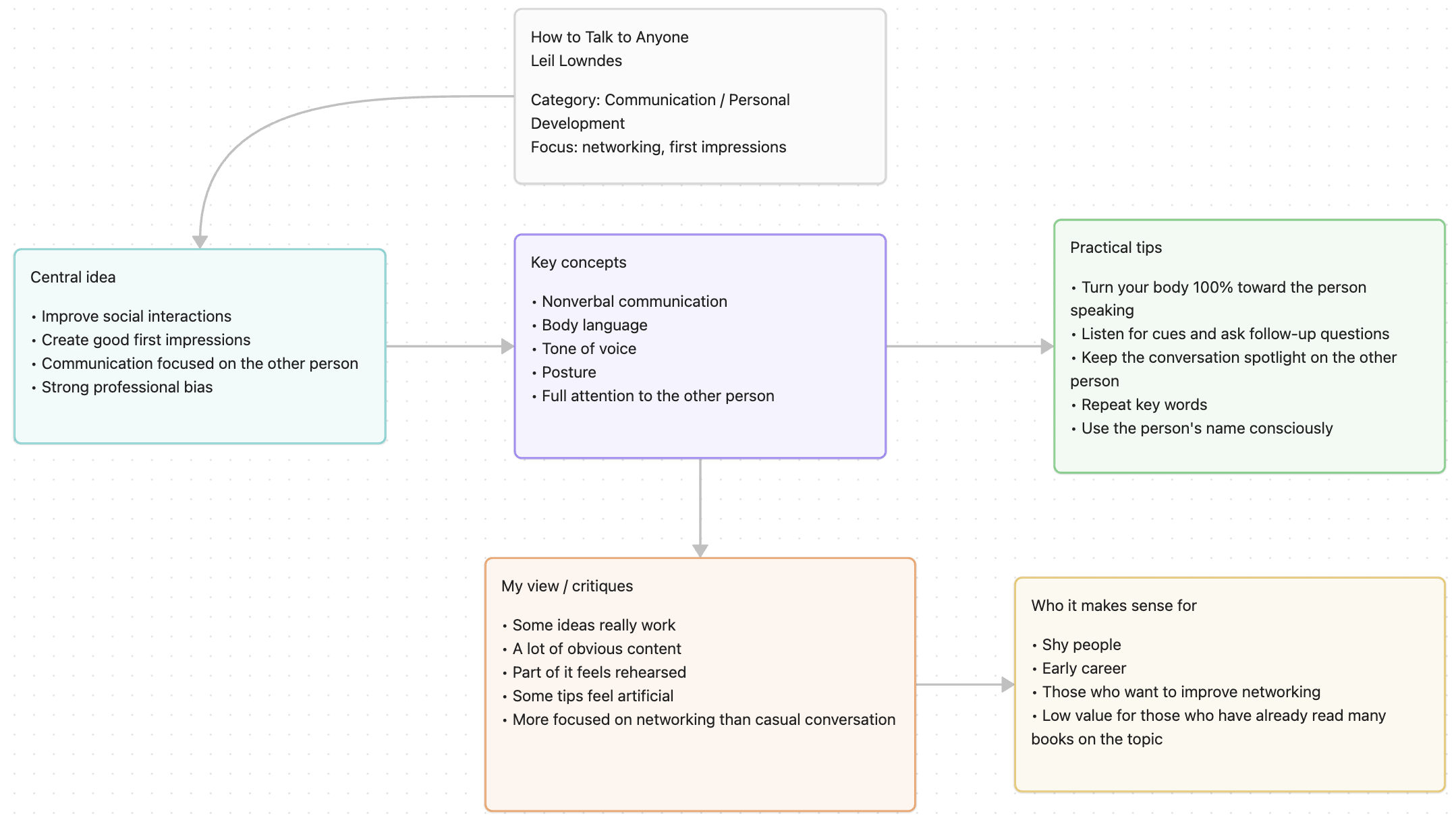
I started reading How to Talk to Anyone expecting something broader, almost a guide to improve everyday conversations. But as I moved forward, it became clear that the book is much more focused on networking, professional environments, interviews and sales. That’s not really a problem, but it’s good to set expectations, because this is not exactly a universal guide for casual conversations.

The book is organized in short chapters, basically a sequence of quick tips, almost like small social tricks. Each chapter brings one specific idea, usually based on body language, tone of voice, posture, word choice and attention to the other person. It’s an easy and fast read, very straightforward, with little theory behind it. Sometimes it feels like a checklist of social behaviors.
What caught my attention the most was the strong focus on nonverbal communication. The book insists a lot on how posture, eye contact, body direction and even the timing of a smile can matter more than what you actually say. Some of these tips really make sense when you stop and watch people who are naturally good at conversations in real life. Small details, like fully turning your body to the person you’re talking to or keeping full attention on them, are simple things that many people ignore.
I also liked the parts about keeping the conversation “spotlight” on the other person. Listening carefully, picking up clues from what they say and asking follow-up questions is basic stuff, but the book reinforces it well. It’s nothing revolutionary, but it works. Instead of trying to impress, the idea is to make the other person feel interesting.
On the other hand, a lot of the content feels superficial or even a bit forced. Some tips give a strange feeling of over-rehearsed behavior, like following a social script. Timing your smile, calculating compliments, repeating the other person’s words in a strategic way… in some moments it sounds artificial and not very natural, especially if you take it too literally. It feels more like a manual on how to look interesting, not necessarily how to be genuine.
Another thing that bothered me a little is that many tips are very obvious for anyone who already has some social or professional experience. These are things you naturally learn over time, but the book presents them as big insights. That said, for someone who is shy, socially insecure or just starting their professional life, it may actually help to see all of this clearly organized and explained.
Overall, I think it’s an ok book, easy to read and with a few good insights, especially at the beginning. It’s not deep and it won’t change how you relate to people, but it works as a practical reminder of simple behaviors that can really help in professional interactions. It’s more a boost of awareness than a big new learning.